
At the top of an EA model we have the layer Strategy and motivation that can be seen as ”the head” of the organization. Here we find where we want to go together with underlying drivers such as threats, problems and debts within the organization.
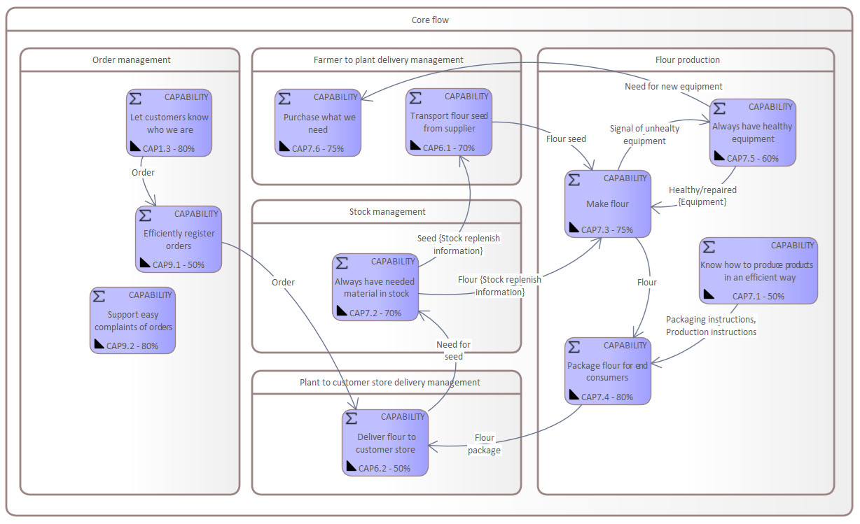
Other parts of the head of the organization are the value streams and capabilities that we need to be good at. Capabilities are visionary formulations that we want to be 100% good at, but in practice always need to improve to get closer to that 100%. Therefore, capabilities are measured in ”health” percentage according to a pre-defined five step model described below.
Value streams use capabilities and make them collaborate. The health of the value stream is the average of the health of all needed capabilities. The health of value streams and capabilities indicate where the organization needs to improve and hence creates ”the pull” for change – see layer Implementetion and migration. By working with the health of value streams togheter with their needed capabilities, you get tools for where to focus your enterprise work.
Health is in the EAS measured according to the following model:

Image: Example of a capability group
- 0-19% – Does not work at all
- 20-39% – Barely works
- 40-59% – Works OK
- 60-79% – Works well, but not optimally
- 80-100% – Works optimally
During the strategy work drivers, such as threats, are modeled together with their origins, modeled as antagonists.

Image: Example of threats captured in the strategy layer